问题现象:
解决方法:
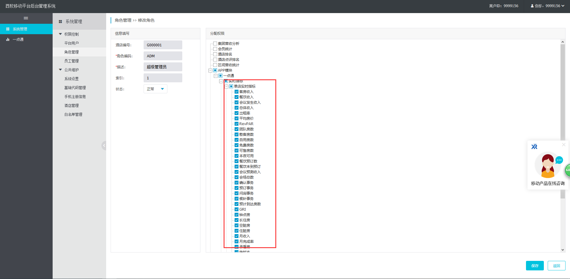
1)登陆mob平台:mob.foxhis.com ,找到有问题工号
2)查看对应工号的角色,选中角色,点击修改
3)勾选app报表权限,点击+号展开,控制每个角色看到的报表/指标等,建议参考其他角色进行勾选。

地址:杭州市文一西路1218号恒生科技园28号楼
0571-88231188
www.foxhis.com
文档更新时间: 2019-11-25 08:10 作者:王宁
